Moe Opublikowano 13 Maja 2010 Udostępnij Opublikowano 13 Maja 2010 Tytuł: OwnDos v.1.0 Gatunek: Emulator MS-DOS Opis: OwnDos jest emulatorem systemu MS-DOS. Pozwala na uruchomienie gier z starszych wersji MS-DOS. Uwaga! - Na Windows Vista i 7 - Działają tylko gry tekstowe, ponieważ te systemy nie obsługują DOS'u 16 bitowego. Na Windows XP i niżej wszystko działa normalnie. Dodałem w folderze z programem 2 przykładowe gry tekstowe, ponieważ mam Windows 7. Aby je uruchomić należy z folderów przerzucić gry do głównego folderu ( OwnDos v.1.0 ), uruchomić konsolę i wpisać nazwę gry. ( W przypadku gry amnesia AMNESIA, a w przypadku gry Castle będzie to będzie to CASTLE. Gra po chwili powinna się uruchomić. Na moje wydajność tego programu jest wprost świetna. Gry chodzą bardzo płynnie ( tryb graficzny sprawdzałem na laptopie, gdzie mam XP'ka. ). Wszystkie zalecenia, sugestię proszę zgłaszać, pomoże mi to w udoskonalaniu programu. Aha, i dodaję tylko 1 screen, bo wszyscy chyba wiedzą jak konsola wygląda :) Download: https://gmclan.org/up4523_4_OwnDos_v_1_0_DEMO.html Rozmiar pliku: 1MB Autorzy: Programowanie: Mikołaj Pawlak Fabuła: :) Grafika: :) Muzyka: :) Screeny: WSZELKIE PRAWA ZASTRZEŻONE! Kopiowanie, edytowanie bez zgody autora zabronione! Odnośnik do komentarza Udostępnij na innych stronach Więcej opcji udostępniania...
Fervi_ Opublikowano 13 Maja 2010 Udostępnij Opublikowano 13 Maja 2010 Czy MS-Dos nie jest komercyjny? Może wykorzystaj FreeDos Fervi Odnośnik do komentarza Udostępnij na innych stronach Więcej opcji udostępniania...
Moe Opublikowano 13 Maja 2010 Autor Udostępnij Opublikowano 13 Maja 2010 Mój program wykorzystuje MS-DOS tylko w ok. 50%. Nie w 100%. W późniejszym czasie, spróbuję przepisać OwnDos pod FreeDos. Na razie to tylko demo! Ludzie :) Pozdro, Moe Odnośnik do komentarza Udostępnij na innych stronach Więcej opcji udostępniania...
mipo57 Opublikowano 13 Maja 2010 Udostępnij Opublikowano 13 Maja 2010 sry ale z dosa jestem ciemny ;) wpisuje Amnesia/AMNESIA i pisze naciśnij dowolny klawisz... {ścieszka do aplikacji} Odnośnik do komentarza Udostępnij na innych stronach Więcej opcji udostępniania...
Moe Opublikowano 13 Maja 2010 Autor Udostępnij Opublikowano 13 Maja 2010 A przekopiowałeś do głównego folderu ( OwnDos ) , WSZYSTKIE pliki z folderu gry amnesia? Pozdrawiam, Moe Odnośnik do komentarza Udostępnij na innych stronach Więcej opcji udostępniania...
mipo57 Opublikowano 13 Maja 2010 Udostępnij Opublikowano 13 Maja 2010 tak tutaj screen http://img243.imageshack.us/img243/3757/no...apabitowa4r.png zaraz prześle z programu e: http://img237.imageshack.us/img237/7003/no...apabitowa4p.png Odnośnik do komentarza Udostępnij na innych stronach Więcej opcji udostępniania...
wikku9 Opublikowano 13 Maja 2010 Udostępnij Opublikowano 13 Maja 2010 Mi CASTLE działa bez twojego programu Odnośnik do komentarza Udostępnij na innych stronach Więcej opcji udostępniania...
Fervi_ Opublikowano 13 Maja 2010 Udostępnij Opublikowano 13 Maja 2010 Z drugiej strony nie rób jak robisz :P Weź napisz emulator procesora, a'la Qemu i w nim uruchamiaj, będzie chodzić to jak z procy :P Ew. wykorzystaj właśnie Qemu Fervi Odnośnik do komentarza Udostępnij na innych stronach Więcej opcji udostępniania...
Moe Opublikowano 14 Maja 2010 Autor Udostępnij Opublikowano 14 Maja 2010 A więc tak. 1. wikku9 Mi CASTLE działa bez twojego programu Oczywiście, będzie działać na zwykłym dosie. Lecz zwykły dos nie jest do tego przeznaczony, tudzież gry i programy mogą na "Zwykłym" dosie działać wolniej itd. OwnDos jest przeznaczony do gier, programów. OwnDos - zapewnia większą stabilność i szybkość uruchamianych na nim programów. 2. doctor Weź napisz emulator procesora, a'la Qemu i w nim uruchamiaj, będzie chodzić to jak z procy Nie, nie mam zamiaru pisać emulatora procesora. W następnym czasie przesiądę się na FreeDOS, co da OwnDos'owi jeszcze lepszą stabilność i szybkość, niż w zwykłym dos'ie. Pozdrawiam i liczę na dalsze komentarze, Moe Odnośnik do komentarza Udostępnij na innych stronach Więcej opcji udostępniania...
Snake Opublikowano 14 Maja 2010 Udostępnij Opublikowano 14 Maja 2010 Co to właściwie robi oprócz wykonywania poleceń za pomocą CMD ? Oczywiście, będzie działać na zwykłym dosie. Lecz zwykły dos nie jest do tego przeznaczony, tudzież gry i programy mogą na "Zwykłym" dosie działać wolniej itd. OwnDos jest przeznaczony do gier, programów. OwnDos - zapewnia większą stabilność i szybkość uruchamianych na nim programów. Możesz powiedzieć w jaki sposób ? Odnośnik do komentarza Udostępnij na innych stronach Więcej opcji udostępniania...
Moe Opublikowano 14 Maja 2010 Autor Udostępnij Opublikowano 14 Maja 2010 Co to właściwie robi oprócz wykonywania poleceń za pomocą CMD ? Możesz powiedzieć w jaki sposób ? I tu jest właśnie tajemnica tego programu. Mylisz się, to nie jest zwykła nakładka na dos. Niestety, tego nie mogę zdradzić. :) Pozdro, Moe Odnośnik do komentarza Udostępnij na innych stronach Więcej opcji udostępniania...
PsichiX Opublikowano 14 Maja 2010 Udostępnij Opublikowano 14 Maja 2010 Snake moze sam sprawdzic czy nie krecisz, jesli bedzie chcial, ale tak czy inaczej ufamy ze nie wciskasz kitu :) Odnośnik do komentarza Udostępnij na innych stronach Więcej opcji udostępniania...
Moe Opublikowano 14 Maja 2010 Autor Udostępnij Opublikowano 14 Maja 2010 Snake moze sam sprawdzic czy nie krecisz, jesli bedzie chcial, ale tak czy inaczej ufamy ze nie wciskasz kitu :) Ja? kit ? Jeżeli bym miał napisać zwykłą nakładkę na dos, wykonującą polecenia z cmd, zajęło by mi to ok. 10 min ( co bym takiego "kitu" nie umieszczał na forum, po to aby je zwyczajnie zaśmiecać) , a to zajmowało mi ponad miesiąc. Niestety! Więcej nie mogę zdradzić! Mogę tylko jeszcze powiedzieć, że nie korzystałem z żadnych kursów, ani przykładów. Silnik projektu jest w 100% mój, tylko ok. 75% całego projektu stanowi MS-DOS. Jak myślicie, mam się przerzucić na FreeDOS? ( Wtedy lepiej zrobić wersję OwnDos na windows ( w tym vista i 7 ), linux, mac oraz w wersji bootowalnej ( z płyty, pendrive )) I oczywiście FreeDOS jest darmowy "Free!" :) Pozdrawiam, Moe Odnośnik do komentarza Udostępnij na innych stronach Więcej opcji udostępniania...
PsichiX Opublikowano 14 Maja 2010 Udostępnij Opublikowano 14 Maja 2010 ja nie rzucam oszczerstw, bron boze tak nie mysl ;P uzywaj tego co da Ci wiecej mozliwosci, skoro freedos Ci to zapewnia, bierz sie za niego Odnośnik do komentarza Udostępnij na innych stronach Więcej opcji udostępniania...
Moe Opublikowano 14 Maja 2010 Autor Udostępnij Opublikowano 14 Maja 2010 ja nie rzucam oszczerstw, bron boze tak nie mysl ;P uzywaj tego co da Ci wiecej mozliwosci, skoro freedos Ci to zapewnia, bierz sie za niego No wiem, spoko :) Chyba jednak wybiorę ten FreeDOS, ponieważ według mnie jest szybszy, stabilniejszy niż MS-DOS. Wersji na FreeDOS, możecie się spodziewać w wakacje tego roku. (O ile się w czasie wyrobię :) ) Pozdro, Moe Odnośnik do komentarza Udostępnij na innych stronach Więcej opcji udostępniania...
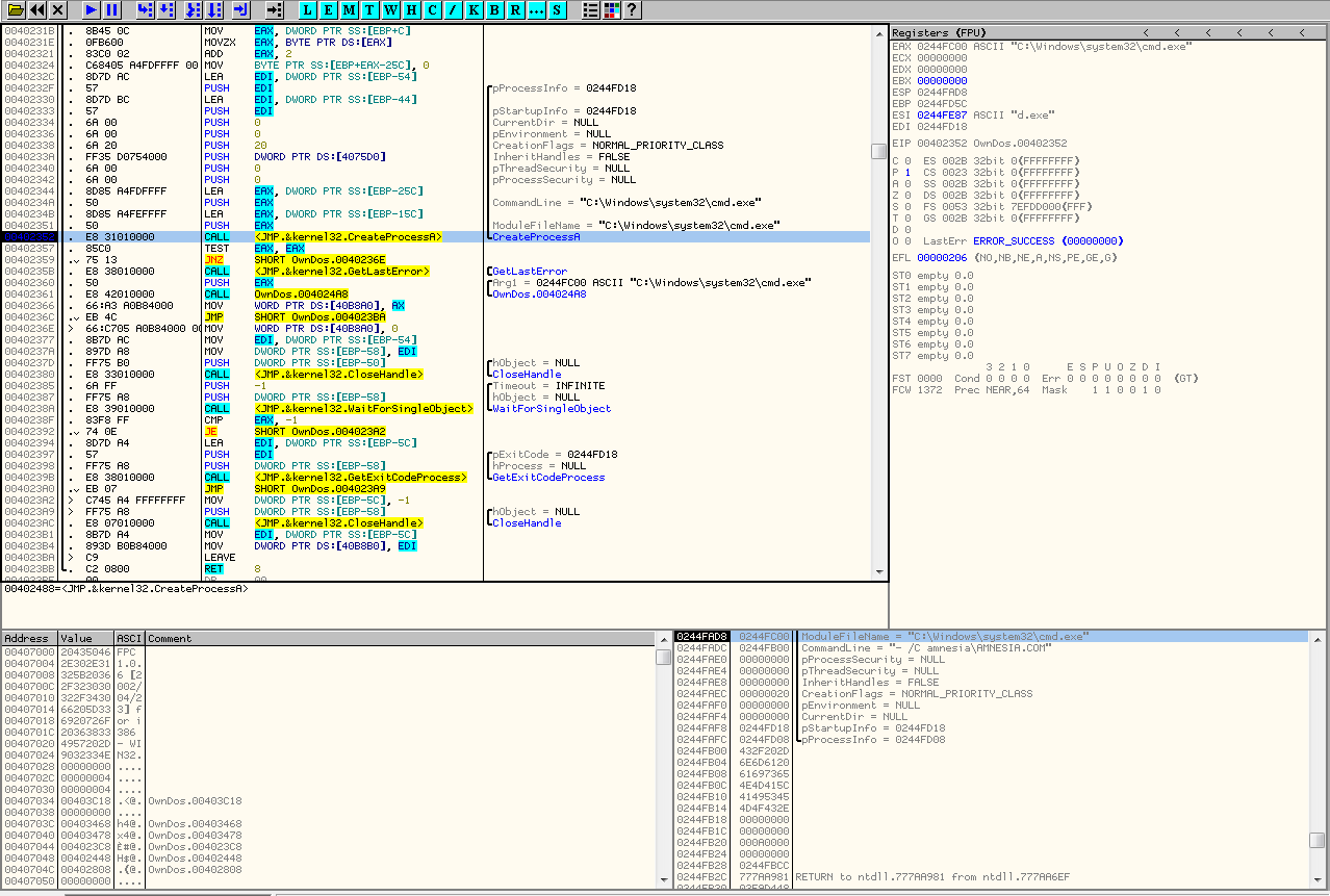
Snake Opublikowano 14 Maja 2010 Udostępnij Opublikowano 14 Maja 2010 Ja nie widzę tam nic specjalnego oprócz uruchomienia "%COMSPEC% /C polecenie" i czekania na zakończenie. 1 -> 2 Odnośnik do komentarza Udostępnij na innych stronach Więcej opcji udostępniania...
Moe Opublikowano 14 Maja 2010 Autor Udostępnij Opublikowano 14 Maja 2010 Ja nie widzę tam nic specjalnego oprócz uruchomienia "%COMSPEC% /C polecenie" i czekania na zakończenie. 1 -> 2 Po 1. Nic i tak więcej nie znajdziesz, ponieważ program jest zabezpieczony przed dekompilacją. W dekompilatorze pojawiają się tylko te funkcję, które nie są zabezpieczone. Wiem, ponieważ sam sprawdzałem! Nic się nie dowiesz. Po 2. Pamiętaj, iż program posiada moje prawa autorskie i zastrzegam sobie prawo do jego dekompliacji i edytowania. Kropka. MoE Odnośnik do komentarza Udostępnij na innych stronach Więcej opcji udostępniania...
Tymon Opublikowano 14 Maja 2010 Udostępnij Opublikowano 14 Maja 2010 Czytam ten temat po raz wtóry i nie mogę dojść do tego... gdzie powinienem szukać rewelacji w tym "programie"? Odnośnik do komentarza Udostępnij na innych stronach Więcej opcji udostępniania...
Moe Opublikowano 14 Maja 2010 Autor Udostępnij Opublikowano 14 Maja 2010 Czytam ten temat po raz wtóry i nie mogę dojść do tego... gdzie powinienem szukać rewelacji w tym "programie"? O tym sam zadecyduj. Odnośnik do komentarza Udostępnij na innych stronach Więcej opcji udostępniania...
Snake Opublikowano 14 Maja 2010 Udostępnij Opublikowano 14 Maja 2010 Po 1. Nic i tak więcej nie znajdziesz, ponieważ program jest zabezpieczony przed dekompilacją. W dekompilatorze pojawiają się tylko te funkcję, które nie są zabezpieczone. Wiem, ponieważ sam sprawdzałem! Nic się nie dowiesz. To jest dezasembler, nie dekompilator. Program niema żadnych zabezpieczeń. I niema czegoś takiego jak "zabezpieczenie automagicznie znikające funkcje". Po 2. Pamiętaj, iż program posiada moje prawa autorskie i zastrzegam sobie prawo do jego dekompliacji i edytowania. Kropka. Nigdzie licencji ani nic podobnego nie znalazłem gdy pobierałem/włączałem program, a wg. prawa autorskiego: http://pl.wikisource.org/wiki/Prawo_autors...w_komputerowych (art 75, pkt 2) Program jest bezużyteczny. Odnośnik do komentarza Udostępnij na innych stronach Więcej opcji udostępniania...
Tymon Opublikowano 14 Maja 2010 Udostępnij Opublikowano 14 Maja 2010 @echo off :START set /p execute=CMD^> if /i %execute%==exit ( goto END ) else ( if /i %execute%==showmetits ( goto SHOWMETITS ) else ( call %execute% ) ) goto START :SHOWMETITS echo (.)(.) goto START :END Dokładnie to ten program realizuje. Program jest bezużyteczny. Odnośnik do komentarza Udostępnij na innych stronach Więcej opcji udostępniania...
waxx Opublikowano 14 Maja 2010 Udostępnij Opublikowano 14 Maja 2010 showmetits Cholera, Tymon ma poczucie humoru. Fajny program. Odpalasz funkcje system z podanym stringiem? Lal program jest bezuteczny Odnośnik do komentarza Udostępnij na innych stronach Więcej opcji udostępniania...
Rekomendowane odpowiedzi